LePtitBaigneur Posté(e) le 12 mars 2022 Posté(e) le 12 mars 2022 Bonjour bonjour, J'ai eu un problème avec mon PC qui a duré 7 mois et qui est maintenant à demi résolu. Je m'explique ! Il est arrivé, lorsque je naviguais tranquillement sur le web (ou dossier explorer.exe) que mon écran se fige pendant 4 secondes, Pendant cette interruption, je ne pouvais plus rien faire, curseur, clavier bloqué, même le son d'une vidéo se transformait en un TUUUUUUUUUU et puis, au cours cette interruption, un bruit se faisait entendre dans la tour, comme si quelque chose démarrait, puis progressivement s'atténuait. Une fois que les quatre secondes avaient passé, je pouvais reprendre mon travail comme si rien ne s'était passé. Enfin presque, car sept mois c'est long ! Il n'y a pas eu un seul jour où cela n'est pas arrivé, cinq à six fois ! Pourtant, depuis un mois maintenant je n'ai aucun souci YOUPI ! Vous allez me dire ; Pourquoi nous importuner avec ta misère ? À vrai dire, si je n'ai plus ces interruptions, c'est en partie à cause d'un logiciel que j'ai téléchargé au hasard. Il s'agit de CPUID HWmonitor, un très petit logiciel qui permet de vérifier les températures des différents composants. J'ai constaté et expérimenté que lorsque je laisse ce logiciel fonctionner sur mon PC, j'ai zéro bugs, d'autre part, si je le ferme ils reviennent me hanter ! MAINTENANT DEPUIS 1 MOIS MA SITUATION M'OBLIGE A LANCER HWMONITOR A CHAQUE DÉMARRAGE DE MON PC. J'ai déjà abordé ce sujet sur un autre forum il y a 7 mois (je n'avais pas encore HWMONITOR), une personne m'avait gentiment aidé, nous avons utilisé DDU pour réinstaller correctement mes pilotes de carte graphique, après quoi j'ai été tranquille pendant un mois avant que les lags reviennent. Mon PC : Acheter en : 2018 systèmes d'exploitation : Windows 11 Famille Carte mère : GYGABYTE B360 HD3 Processeur : i3-8100 3.60GHz Carte Graphique : NVIDIA GeForce GTX 1060 6GB RAM : 16 Go 1 SSD 110 Go (57 Go libre) 1 HDD 931 Go (759 Go libre) 1 Ecran : AOC 2590G4 1 Clavier : Razer BlackWidow ultimate 1 Souris : Razer Mamba Tournament Edition 1 casque : HYPERX Cloud Alpha ps : n'achetez pas Razer, je suis sûr que tout ce qui m'arrive est de leur faute, heureusement j'ai acheté la souris et le clavier avec des chèques cadeaux. Note 1 : sur ce que j'ai déjà fait > réinstaller le pilote, tester et vérifier la mémoire vive et le disque dur/SSD, fait une analyse WhoCrashed, restaurer en usine avec la réinstallation et le formatage de Windows. Note 2 : En dehors de ce que je viens d'énoncer mon PC fonctionne correctement, je n'ai pas de redémarrage ou BSOD ni perte de performance, je navigue toujours sur le web aussi rapidement. J'y comprends rien !! svp aidez-moi à élucider ce mystère.. Merci d'avance de votre réponse !
Delta Posté(e) le 12 mars 2022 Posté(e) le 12 mars 2022 hello @DKdence avez vous fait un test memtest 64 https://www.techpowerup.com/memtest64/?ref=dtf.ru faite tourner 20 - 30 min Le fait que vous ayez HWmonitor, est ce que vous êtes sûr que quand il est actif cela ne déconne plus .. La première idée qu'il m'est venu quand je vous ai lu est que le pc utilise quelques choses en rapport avec HWmonitor, et qu'il en as besoin ou qui le maintient sans avoir le "bug" , mais quoi ???
Delta Posté(e) le 12 mars 2022 Posté(e) le 12 mars 2022 sur ce screen et ou vous marquer interrupt. si je comprend bien votre pc est parti a full stock.. Si un CPU part en full stock c'est que quelques chose le fait réagir et que cette chose demande de la ressource ... Au point de saturer votre pc et donc le tutttttttttt de la musique que vous écouter et la paralysie de votre souris et clavier
LePtitBaigneur Posté(e) le 13 mars 2022 Auteur Posté(e) le 13 mars 2022 Salut @Delta Je n'avais jamais effectué un test Memtest64 avant celui-ci, cela m'indique qu'aucune erreur n'a été détectée. Voici les résultats Oui j'en suis sûr, quand HWmonitor est actif cela ne déconne plus. Je m'en suis aperçu à plusieurs reprises, lorsque je ferme le logiciel HWMONITOR et sans même avoir à redémarrer l'ordinateur, les interruptions réapparaissent. Citation La première idée qu'il m'est venu quand je vous ai lu est que le pc utilise quelques choses en rapport avec HWmonitor, et qu'il en as besoin ou qui le maintient sans avoir le "bug" , mais quoi ??? Il faudrait donc que je teste tous les processus utilisés par ce dernier, je n'y connais pas grand chose, mais je vais essayer de savoir en suivant cette piste ! Citation Si un CPU part en full stock c'est que quelques chose le fait réagir et que cette chose demande de la ressource ... Au point de saturer votre pc et donc le tutttttttttt de la musique que vous écouter et la paralysie de votre souris et clavier Je vais me coucher moins bête cette nuit ! =d Merci de m'avoir répondu.
Delta Posté(e) le 13 mars 2022 Posté(e) le 13 mars 2022 (modifié) hello, @DKdence effacer les journaux d'évènement ici : effacé les tous. ensuite provoquer le. Donc en ne mettant pas le HWmonitor. quand le bug aura apparu relever vite l'heure, et ensuite allez de nouveau dans les journaux d'évènement voir si il y a un rapport qui sais fait Modifié le 13 mars 2022 par Delta
LePtitBaigneur Posté(e) le 13 mars 2022 Auteur Posté(e) le 13 mars 2022 Re @Delta Une demi-heure après avoir effacé les journaux d'événements et éteint HWmonitor, j'ai eu une interruption à 5:30.04 suivie d'une seconde à 7:36.23 puis j'ai éteint l'ordinateur avant de subir une autre interruption à 20:04. ci-joint Le journal des événements : aucun horaire ne correspond à ces interruptions, autant que je sache. Je suis aller fouiller dans : journaux des applications et des services > Microsoft > Windows. J'ai ouvert chacun des dossiers pour essayer de trouver un horaire qui correspondrait à ces interruptions. Malheureusement, il semble qu'aucun de ces événements n'ait de rapport avec mon problème..
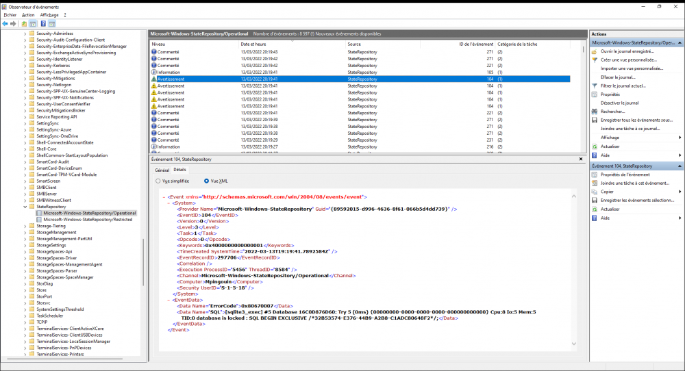
Delta Posté(e) le 13 mars 2022 Posté(e) le 13 mars 2022 (modifié) Il y a 1 heure, DKdence a dit : Malheureusement, il semble qu'aucun de ces événements n'ait de rapport avec mon problème.. il détecte bien qu'il y a un souci ... par exemple state repository Fixing High CPU Usage by State Repository Service in Windows 10 Il y a des procédure de correction éventuellement maintenant, avant d'appliquer des correction ou patch ... j'aimerai savoir et je me demande en quoi HWmonitor intervient dans cet évitement de bug Modifié le 13 mars 2022 par Delta
LePtitBaigneur Posté(e) le 14 mars 2022 Auteur Posté(e) le 14 mars 2022 @Delta il y a 13 minutes, Delta a dit : Fixing High CPU Usage by State Repository Service in Windows 10 Comment savez-vous ça ? Je n'ai rien vu à ce sujet. Vous avez raison c'est en rapport avec mon problème, je n'y ai pas fait attention tout à l'heure, mais il y a beaucoup d'avertissements et d'erreurs dans ce journal, et ça continue même quand Hwmonitor est actif, mais je n'ai aucune interruption quand je regarde le graphique du processeur. Donc HWmonitor a quelque chose à voir là-dedans. Evénement : Commenté en vue XML L'avertissement en vue XML L'erreur en vue XML Je veux que vous sachiez que si vous connaissez des procédures correctrices, je ne les refuserai pas. Dans tous les cas, c'est un indice supplémentaire ! grâce à vous.
Delta Posté(e) le 14 mars 2022 Posté(e) le 14 mars 2022 (modifié) il y a 35 minutes, DKdence a dit : je n'ai aucune interruption quand je regarde le graphique du processeur. Donc HWmonitor a quelque chose à voir là-dedans. C'est ce que j'aimerai savoir, en quoi est ce qu'un simple logiciel de surveillance matériel peut maintenir un pc somme toute stable et si vous l'arrêter et donc quitter ce logiciel paf le pc ce met a dérailler ... Quand vous arrêter le HWmonitor, en combien de temps le pc se met a dérailler ?? Modifié le 14 mars 2022 par Delta
LePtitBaigneur Posté(e) le 14 mars 2022 Auteur Posté(e) le 14 mars 2022 @Delta Peu de temps après, dans la demi-heure..
Delta Posté(e) le 14 mars 2022 Posté(e) le 14 mars 2022 il y a 8 minutes, DKdence a dit : @Delta Peu de temps après, dans la demi-heure.. il faudrait voir ce qu'il y a a l'intérieur de ce Hwmonitor
Delta Posté(e) le 14 mars 2022 Posté(e) le 14 mars 2022 (modifié) j'ai fouiller le logiciel en archive zip pour un peut voir ... vous ne faite rien de spécial avec le pc quand cela arrive ? un jeu, un programme .. Modifié le 14 mars 2022 par Delta
Delta Posté(e) le 14 mars 2022 Posté(e) le 14 mars 2022 on pourrait tenter le démarrage en mode sans échec ou en mode minimal mode sans échec avec la prise en charge du réseau pour pouvoir continuer a avoir accès a internet. ( câble RJ 45, pas de wifi, cela ne fonctionne pas en Wifi ) cela vas stopper toute sorte de logiciel ou driver et voir si le bug re apparait.
LePtitBaigneur Posté(e) le 14 mars 2022 Auteur Posté(e) le 14 mars 2022 @Delta Les interruptions surviennent quand je regarde une vidéo, ou quand je fais un clic gauche sur les vignettes de la barre Windows ou parfois, même cela se produit lorsque je déplace le curseur de la souris. C'est très vague.. Toutefois, cela ne s'est jamais produit dans un jeu vidéo, au moins aussi longtemps que je suis sur la fenêtre de jeu vidéo.
Delta Posté(e) le 14 mars 2022 Posté(e) le 14 mars 2022 il y a 6 minutes, DKdence a dit : @Delta Les interruptions surviennent quand je regarde une vidéo, ou quand je fais un clic gauche sur les vignettes de la barre Windows ou parfois, même cela se produit lorsque je déplace le curseur de la souris. C'est très vague.. Toutefois, cela ne s'est jamais produit dans un jeu vidéo, au moins aussi longtemps que je suis sur la fenêtre de jeu vidéo. tester le mode sans échec avec prise en charge du réseau (RJ45 - cable) voir si le bug re apparait
LePtitBaigneur Posté(e) le 14 mars 2022 Auteur Posté(e) le 14 mars 2022 @Delta Me voici en mode sans-échec, c'est tout moche et tout grossis. J'attends de voir s'il se passe quelque chose.
Delta Posté(e) le 14 mars 2022 Posté(e) le 14 mars 2022 il y a 2 minutes, DKdence a dit : @Delta Me voici en mode sans-échec, c'est tout moche et tout grossis. J'attends de voir s'il se passe quelque chose. C'est normal ... Ton pc est en mode minimum il tourne sur des bases minimum. si tu le provoque un peut etc ou il a l'habitude de décrocher, et qu'il ne réagit pas on peut penser a un problème driver logiciel
Delta Posté(e) le 14 mars 2022 Posté(e) le 14 mars 2022 (modifié) Yop @DKdence alors notre ami le pc a réagit il a fait un bug ou pas ?? Modifié le 14 mars 2022 par Delta
LePtitBaigneur Posté(e) le 14 mars 2022 Auteur Posté(e) le 14 mars 2022 @Delta Je viens de quitter le monde sans échec, j'y suis entré à 2h20 , et j'ai bien eu une interruption dans le mode sans échec à 3h16. D'après ce que j'ai lu, s'il y a un problème en mode sans échec, cela veut dire que les paramètres par défaut et pilotes de base du périphérique sont à l’origine du problème. C'est bon signe ?
LePtitBaigneur Posté(e) le 14 mars 2022 Auteur Posté(e) le 14 mars 2022 @Delta Je tiens à préciser que "cette" interruption s'est produite au lancement du gestionnaire de tâches. (en mode sans-échec)
Solution Delta Posté(e) le 14 mars 2022 Solution Posté(e) le 14 mars 2022 on peut se dire en tout cas que cela n'est pas des drivers spécifique et optimal si cela deconne même en mode sans échec. Car le mode sans échec est un mode ou le pc utilise juste des pilote basic tout simple juste pour avoir un affichage par exemple etc. le mode sans échec pourrait aussi annoncer un problème d'ordre matériel! ce pc a quelle âge ? ce pc a connu W10 et il n'avais aucun souci ou alors il a provoquer directement des souci 1
Delta Posté(e) le 14 mars 2022 Posté(e) le 14 mars 2022 Le 12/03/2022 à 19:05, DKdence a dit : systèmes d'exploitation : Windows 11 Famille je vois que vous êtes sur W11, sur W10 il provoquait aussi des souci ?
LePtitBaigneur Posté(e) le 14 mars 2022 Auteur Posté(e) le 14 mars 2022 @Delta J'ai acheté ma config en 2018, depuis je n'ai rien changé sur elle. il y a 4 minutes, Delta a dit : W10 il provoquait aussi des souci ? Oui, les interruptions ont commencé à apparaître en août 2021 et j'étais toujours sous Windows 10. Je n'ai jamais eu d'autre problème.
LePtitBaigneur Posté(e) le 14 mars 2022 Auteur Posté(e) le 14 mars 2022 @Delta C'est anecdotique, mais il me semble avoir rencontré des problèmes le jour où j'ai voulu installer un jeu vidéo sur mon SSD, le jeu demandant à être installé sur SSD. J'étais paniqué, je ne savais pas dans quel dossier l'installer, j'ai dû l'installer dans un mauvais fichier comme « Programmes > common files » ou « Programme x86 » ou bien peut être le fichier « Windows », je sais plus du tout.. Quoi qu'il en soit, ce n'était pas l'endroit où il aurait dû être, car une fois dans le jeu je n'ai rencontré que des problèmes, en particulier des arrêts sur images toutes les 2 minutes. Je me suis retrouvé à désinstaller le jeu, puis à réinstaller le jeu dans un fichier qui cette fois créé pour lui, toujours sur le SSD. Par la suite, je n'ai plus eu de problèmes en jeu. Puis peut-être que quelques temps plus tard, j'ai eu ces interruptions. Je sais pas si c'est lié à mon problème d'aujourd'hui, encore une fois, c'est purement anecdotique. À titre d'information, le jeu était : Naraka Bladepoint Je n'y joue plus du tout, j'étais pourri.
Delta Posté(e) le 14 mars 2022 Posté(e) le 14 mars 2022 (modifié) il y a 48 minutes, DKdence a dit : Oui, les interruptions ont commencé à apparaître en août 2021 En Aout 2021 vous étiez donc sous W10 vous aviez déjà ce problème ... vous êtes passé a quelle date a W11. Et avez vous encore les même problèmes avec W11 je suppose que oui vus que vous êtes sur W11 et avez pas résolu votre souci. Modifié le 14 mars 2022 par Delta
Messages recommandés